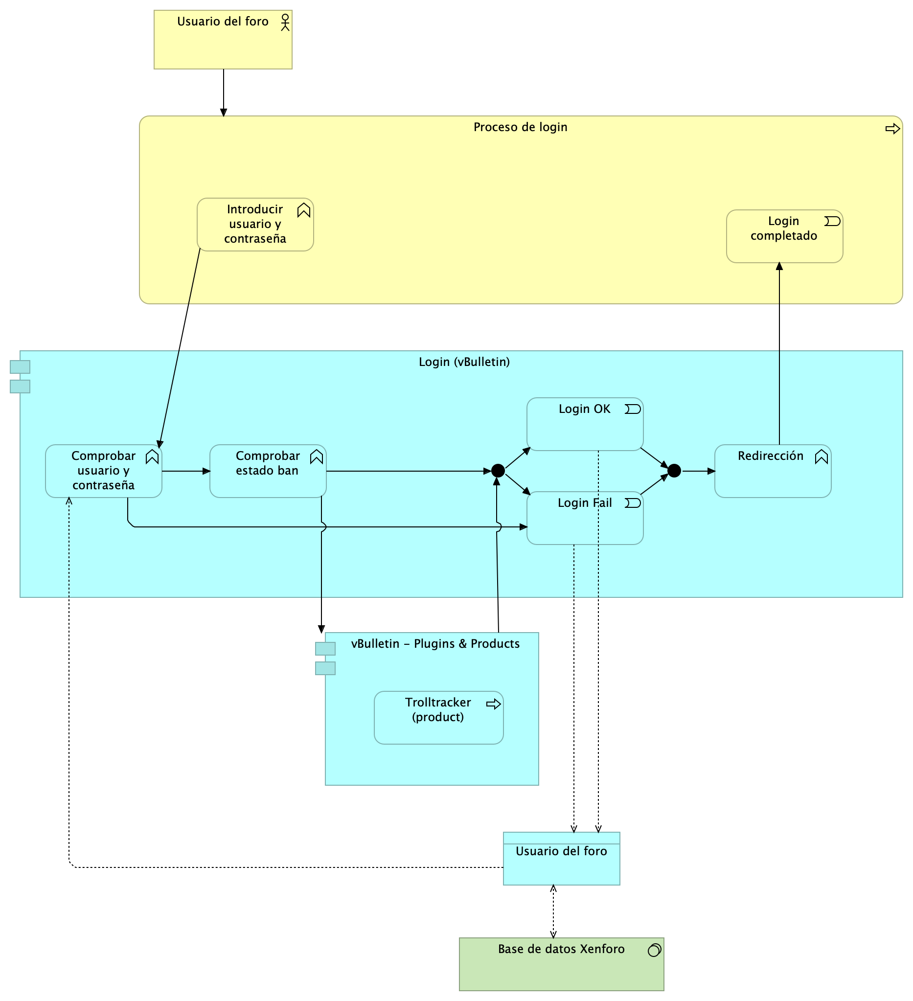
Login
(
)
Hay algunos plugins implicados
Usuario del foro
Proceso de login
Introducir usuario y contraseña
Login completado
Login (vBulletin)
Comprobar usuario y contraseña
Login OK
Login Fail
Redirección
Junction
Junction
Comprobar estado ban
Base de datos Xenforo
Usuario del foro
vBulletin - Plugins & Products
Trolltracker (product)
Usuario del foro
Proceso de login
Proceso de login
Introducir usuario y contraseña
Introducir usuario y contraseña
Comprobar usuario y contraseña
Login completado
Proceso de login
Login (vBulletin)
Comprobar usuario y contraseña
Login (vBulletin)
Login OK
Login (vBulletin)
Login Fail
Login (vBulletin)
Redirección
Login (vBulletin)
Comprobar estado ban
Comprobar usuario y contraseña
Usuario del foro
Comprobar usuario y contraseña
Login Fail
Comprobar usuario y contraseña
Comprobar estado ban
Login OK
Junction
Login OK
Usuario del foro
Login Fail
Junction
Login Fail
Usuario del foro
Redirección
Login completado
Junction
Login OK
Junction
Login Fail
Junction
Redirección
Comprobar estado ban
vBulletin - Plugins & Products
Comprobar estado ban
Junction
Base de datos Xenforo
Usuario del foro
vBulletin - Plugins & Products
Trolltracker (product)
vBulletin - Plugins & Products
Junction